Aether Chronicles: Key to Heaven (Demo Available)

Oddball

Veteran
Veteran
Joined
Sep 4, 2014
Messages
1,923
Reaction score
535
First Language
English
Primarily Uses
N/A
I just spent about a good two or three hours programming in a quest log and getting it right. Want to see pics of the fruit of my efforts? It's working
 

Mushinronja

Veteran
Veteran
Joined
May 12, 2014
Messages
87
Reaction score
30
First Language
English
Primarily Uses
Sure. I've been thinking about adding a quest log type deal, but decided "eh whatevs", lol
 

Oddball

Veteran
Veteran
Joined
Sep 4, 2014
Messages
1,923
Reaction score
535
First Language
English
Primarily Uses
N/A
just so you know. i meant if the samurai guy had multipule quests you could take and complete and they not be on the list when you took them. you know, the guy in... dhyme? I haven't played the game in a while so i don't remember the exact name of the town

Edit: I actually developed it so that I knew how to make a map that can let you warp to various points so you didn't have to walk so far. Granted, the quest thing uses switches that make choices disapear and the map uses switches that make choices appear. but the knowlage gained from one can be applied to the other, so it was a good excersize
 
Last edited by a moderator:

Mushinronja

Veteran
Veteran
Joined
May 12, 2014
Messages
87
Reaction score
30
First Language
English
Primarily Uses
Decided to make magic attacks use a similar formula to physical moves, cuz using base damage numbers means early moves can become obsolete. Gunna make it so base-level spells are like elemental versions of normal attacks, and make elements more important to doing big damage
 

Oddball

Veteran
Veteran
Joined
Sep 4, 2014
Messages
1,923
Reaction score
535
First Language
English
Primarily Uses
N/A
Decided to make magic attacks use a similar formula to physical moves, cuz using base damage numbers means early moves can become obsolete. Gunna make it so base-level spells are like elemental versions of normal attacks, and make elements more important to doing big damage
you could also make the base damage be dependent on level. If you hover the mouse over one part of that you can see level is one of the factors you can use Although this sounds like a good system as well
 

Oddball

Veteran
Veteran
Joined
Sep 4, 2014
Messages
1,923
Reaction score
535
First Language
English
Primarily Uses
N/A
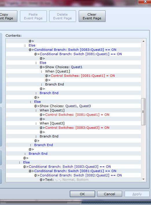
Granted. you will have to add quest names, descriptions, fee's and a conditinol branch if they don't have enough gold. but here's the basic idea

By the way... how do i put this in a spoiler tag?









 
Last edited by a moderator:

Mushinronja

Veteran
Veteran
Joined
May 12, 2014
Messages
87
Reaction score
30
First Language
English
Primarily Uses
My brain hurts from lookin at that. I should get better at this stuff, lol.

and to spoiler you use [ spoiler] and [ /spoiler] without the space in the brackets.
 

Oddball

Veteran
Veteran
Joined
Sep 4, 2014
Messages
1,923
Reaction score
535
First Language
English
Primarily Uses
N/A
My brain hurts from lookin at that. I should get better at this stuff, lol.

and to spoiler you use [ spoiler] and [ /spoiler] without the space in the brackets.
well, I tried to make it as simple as possible. unfortunatley i had to set it up for every possible choice. and it only gets more complicated from here when you add details of the quest, a choice to take it, and a conditinol branch for if the player doesn't have enough gold. but not much more so, anyway, herwe it is

and thank you
 

Mushinronja

Veteran
Veteran
Joined
May 12, 2014
Messages
87
Reaction score
30
First Language
English
Primarily Uses
Welp, big changes to the mechanics of the game and the story are going to push back the release of the next demo a bit. The changes include:

- Tweaked dialogue
- More interactable objects in the world
- Cleaning up the item list on my end, changing their names and descriptions to better fit the world, and subsequently having to remake every merchant
- Changing the damage formula of spells to be purely stat based without the base damage (which will require a bit of testing for sure)
- Changing the severity of weaknesses and resistances of enemies, where if they're weak to it, they take 150% damage, and if they're resistant, they take 50%, so exploiting weaknesses is a bigger deal.
- Will need to clean up the weapon and armor lists too
- ... might want to clean up every list I have... that would make a lot of work...
 

Mushinronja

Veteran
Veteran
Joined
May 12, 2014
Messages
87
Reaction score
30
First Language
English
Primarily Uses
The background universe for my game is constantly changing, so due to lore I'm making it so the characters won't be able to use earth, water, and wind magic spells. To make up for those losses, I'm thinking of adding the common "slash" "thrust" and "impact" damage types, giving the physical fighters an edge, tho the Mage types will have some of those thrown in too.

Along with that idea, I've thought up the names of the chapters this game will go through, with 9 in total. Spoilery

Ch 1 - The Lock

Ch 2 - City of Fortune

Ch 3 - The Capitol

Ch 4 - Eve

Ch 5 - Liberation

Ch 6 - The Key

Ch 7 - Rebellion

Ch 8 - The King

Ch 9 - New Vigrand
 

Oddball

Veteran
Veteran
Joined
Sep 4, 2014
Messages
1,923
Reaction score
535
First Language
English
Primarily Uses
N/A
sounds good
 
Last edited by a moderator:

Kes

Veteran
Veteran
Joined
Aug 3, 2012
Messages
22,299
Reaction score
11,712
First Language
English
Primarily Uses
RMVXA
I had intended playing through to the end, but after the explosion, I go to Dyme Forest and collect Nacht again.  If I return to the town e.g. to get more supplies, when I return to the Forest I am invisible, and I stay invisible.  My guess is that when you turned transparency ON for the cut scene where Nacht is collected, you didn't turn it off permanently, so re-entering from the town (though not, interestingly, from the Facility) re-activates it.  As I'd played over an hour by this point, I decided to stop and give feedback.

Story/Dialogues/Characters

The basis of the story seems solid, with the potential to go off in more than one direction, so it doesn’t at this stage feel rigid.  Background is added in the game in digestible amounts, though I have always thought it a bit of a shame when NPCs give information or whatever, and the party makes no response.  No “Huh, that’s weird!”, or “You don’t say!”, or “Thanks, I never knew that”, or something that would make it a bit more interactive.  There are several places where this sort of small addition would have made a good contribution to world building.

Dialogues are, in the main, good and flow naturally, contributing to character development.  At the moment the characters are just a little bit clichéd, but maybe as they flesh out they will become more distinctively themselves.

However, you could do with better proofreading.  There are a few grammatical errors, especially on the use of the singular and the plural.  For example:

In the Intro you have “Beorgia makes up for this with their size…”  Beorgia is a country and therefore singular, so should read “makes up for this with its size…”

“Any loss of progress due to beatdowns are on you.”.  ‘Any loss of progress’ is singular, and so it should read “is on you.”.

Mapping and Graphics

In general very competent, with one type of exception.  I found no passability errors, and the route that I should be taking was always clear to me, so from the point of view of functionality, they were fine.  In terms of design, they were okay, but a bit boring.  A little bit too regular.  Personal opinion here – I don’t think the Ace rtp grass goes with Mack trees.  The colour palette is different.  However, back to the exception.

The interiors of your houses in the town are too big and empty.  They could easily be made smaller and if you included some kitchen objects – stove, sink etc. (how do they cook and eat at the moment?) that would fill some of the space.  Also, no windows on the back walls – this makes these houses look dismal places to live in.

A couple of general things on graphics: your title screen and battlebacks have not been re-sized to match your custom screen size.  I never saw the game over screen, so I don’t know about that one, but I guess that’s likely to be the same.  The black border around them looks ugly.

Many of your sprites (NPCs and Alemmi before she joins the party) walk on the spot.  Personally I don’t like the static walking tradition, however, that’s not my point.  I say “many” which means “not all”.  I think you need to be consistent about this one.  Either sprites walk on the spot or they don’t, but it looks messy to have a mixture, especially when they’re standing close to one another.

Battles

I found the balancing fine.  A bit tough, but with careful play doable.  As I said above, I had no Game Over.  Again this may be just personal preference, but you give these skills, and yet all I can do for at least half of a battle is spam attack as TP is reset each battle, rather than being allowed to accumulate.  Maybe I was unlucky, but it was also the case that the skills Grissam starts with seem to have a lower hit rate.  So I was quite frequently in the situation whereby I’d built up the TP over several turns, used the skill and effectively lost it.

The list of skills which each character could learn looked interesting and, at least in theory, well balanced.  Obviously I didn’t get to learn all that many.  Skill descriptions for Reckless Blade and Ultimate Blade are identical.  Should Ultimate be all enemies?  Or maybe with a lower chance of failure?  Also the wording is ungrammatical.

The introduction of the spider webs on the ground was a nice little variation which brought in a bit more interest.  And speaking of little things that add interest – that masked watcher/spy for the first cut scene at the facility who then vanishes is a definite winner.  The player is left intrigued by what might be going to happen, but doesn’t expect anything good to come out of it.

Overall opinion

This game has a lot of potential, but needs polishing.  For example:

Mapping needs a bit more flair, the re-sizing and consistency issues that I mentioned, proof-reading, a bit more interactivity in the dialogues with NPCs, would all add up to significant improvement.  None of them is a huge issue in itself, but the cumulative effect is noticeable.

I shall watch this thread and may well come back when more gameplay is available.

Good luck with your project.
 
Last edited by a moderator:

Mushinronja

Veteran
Veteran
Joined
May 12, 2014
Messages
87
Reaction score
30
First Language
English
Primarily Uses
Whoa, thanks for all the feedback, ksjp.

First I'll have to check that transparency issue.

I'll definitely make sure to keep all of these points in mind, especially since I'm currently going over the entire game again and re-working the dialogue and stuff.  Even adding a new intro that's more show than tell. Part of my big changes include fixing all of my internal menu stuff too, making it cleaner and easier to work with for me and thus easier to keep it all nice and polished.

When it comes to the size of the battleback, and menu screens (and the game over screen too), I just didn't know how to resize them so I put that off, lol. For the menu screen I eventually chose to make one that was simply white words on black text, as a nicer looking placeholder.

Houses I'll definitely add windows, and yea I've always thought the rooms were a bit too big, but was like "Eh it's the smallest size I can make the map, might as well make it the size of the house."

Oh, and as for walking on the spot, yea I'm going to make it more uniform, but I think what I was going for was "If they're doing something, they'll be walking in place to simulate that," I don't know if I stuck with that the whole time, but that's basically what I was going for in my head. Also I thought that having just one would be too static, but I guess not.

Once again, thanks for all the feedback.
 

bgillisp

Global Moderators
Global Mod
Joined
Jul 2, 2014
Messages
13,522
Reaction score
14,255
First Language
English
Primarily Uses
RMVXA
When it comes to the size of the battleback, and menu screens (and the game over screen too), I just didn't know how to resize them so I put that off, lol. For the menu screen I eventually chose to make one that was simply white words on black text, as a nicer looking placeholder.
I think you can open them in an image editor and resize them? At least that's what I've been told. I've put it off in my project too though as I hope to someday come up with a new title screen and game over screen, and maybe, even some new battlebacks?
 

Kes

Veteran
Veteran
Joined
Aug 3, 2012
Messages
22,299
Reaction score
11,712
First Language
English
Primarily Uses
RMVXA
That's exactly what you do.  Use Gimp (it's free and does almost everything that Photoshop does).

Open up the image of the battleback or whatever.

On the Menu bar at the top, click Image, then Scale Image.

In the dialogue box you will see 2 numbers, one the width and one the height.  Next to them is a little chain.  Click on it to break the link, because you don't want the height and width to change by an identical amount.

In the top one (width) type 640

in the bottom one (height) type 480

Hit okay and save (which, btw, is Ctrl plus E)

And you are done.

the 640 x 480 is just an example.  You type whatever size your screen is.
 
Last edited by a moderator:

Kes

Veteran
Veteran
Joined
Aug 3, 2012
Messages
22,299
Reaction score
11,712
First Language
English
Primarily Uses
RMVXA
I had an airhead moment.  Saving isn't shift + E, but Ctrl + E
 

Mushinronja

Veteran
Veteran
Joined
May 12, 2014
Messages
87
Reaction score
30
First Language
English
Primarily Uses
Thinking about changing my game's title from "The Aether Chronicles: Etc." to "Aerth: Etc."

Because there's apparently a book series called the Aether Chronicles out there, lol.
 

Mushinronja

Veteran
Veteran
Joined
May 12, 2014
Messages
87
Reaction score
30
First Language
English
Primarily Uses
Making progress on the internals, finally. Think I'm done messin with the skills until I start working on the next part of the game. Also decided to do something that may or may not pan out with the skills, mirroring dark souls. After the first skill in every skill group, the descriptions become quotes from various sources. I like adding to the lore like this, but it's a bit strange when in combat instead of seeing "deals fire damage to one enemy" you'll see some bits about the world.
 

Seriel

Veteran
Veteran
Joined
Aug 16, 2014
Messages
3,013
Reaction score
504
First Language
English
Primarily Uses
Other
Hmmm... Looks good, it's downloading now.
 

Users Who Are Viewing This Thread (Users: 0, Guests: 2)

Latest Threads

Latest Profile Posts

so hopefully tomorrow i get to go home from the hospital i've been here for 5 days already and it's driving me mad. I miss my family like crazy but at least I get to use my own toiletries and my own clothes. My mom is coming to visit soon i can't wait to see her cause i miss her the most. :kaojoy:
Couple hours of work. Might use in my game as a secret find or something. Not sure. Fancy though no? :D
Holy stink, where have I been? Well, I started my temporary job this week. So less time to spend on game design... :(
Cartoonier cloud cover that better fits the art style, as well as (slightly) improved blending/fading... fading clouds when there are larger patterns is still somewhat abrupt for some reason.
Do you Find Tilesetting or Looking for Tilesets/Plugins more fun? Personally I like making my tileset for my Game (Cretaceous Park TM) xD

Forum statistics

Threads
105,868
Messages
1,017,078
Members
137,580
Latest member
Snavi
Top