- Joined
- Feb 28, 2018
- Messages
- 180
- Reaction score
- 54
- First Language
- English
- Primarily Uses
- RMMV
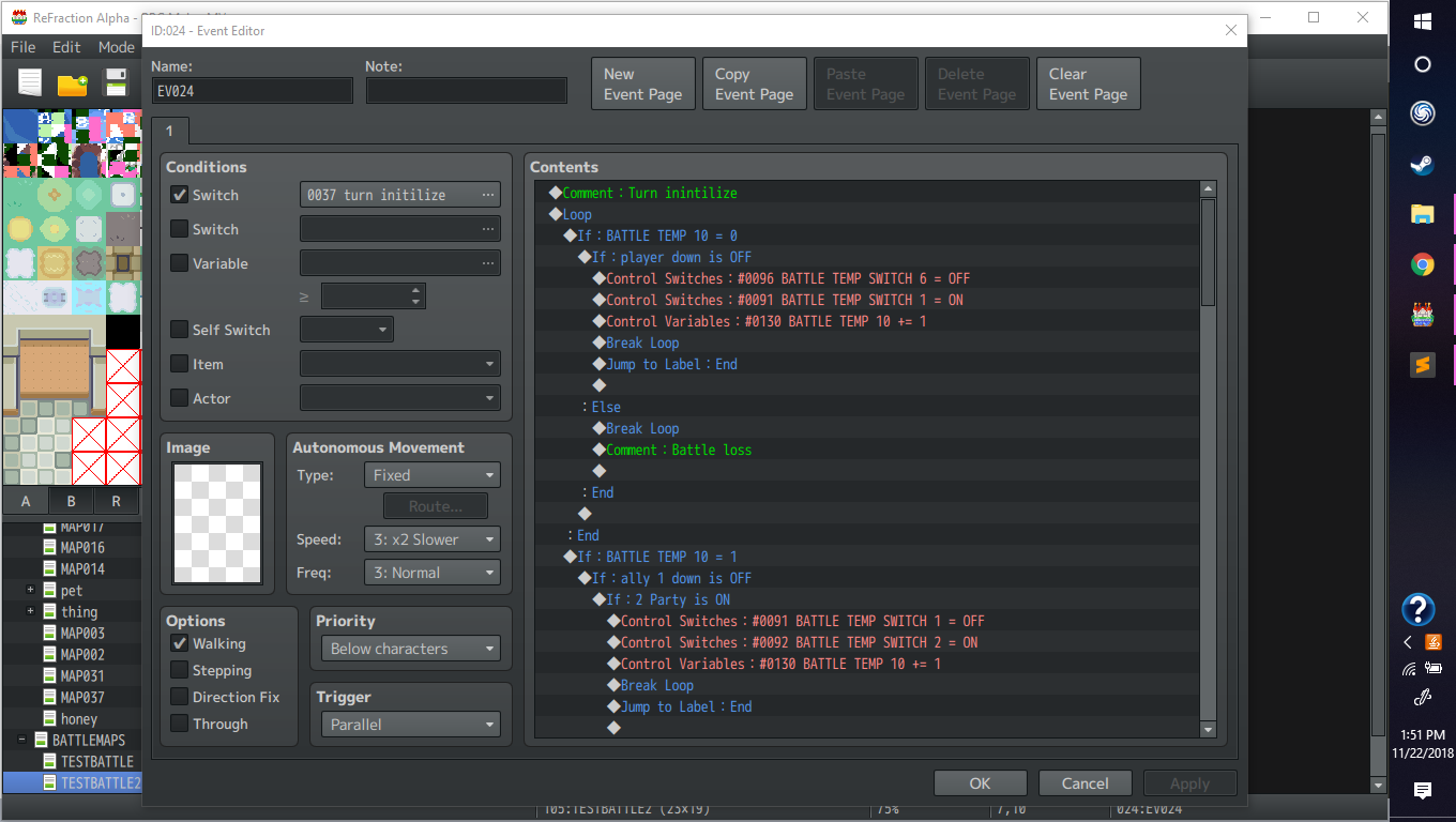
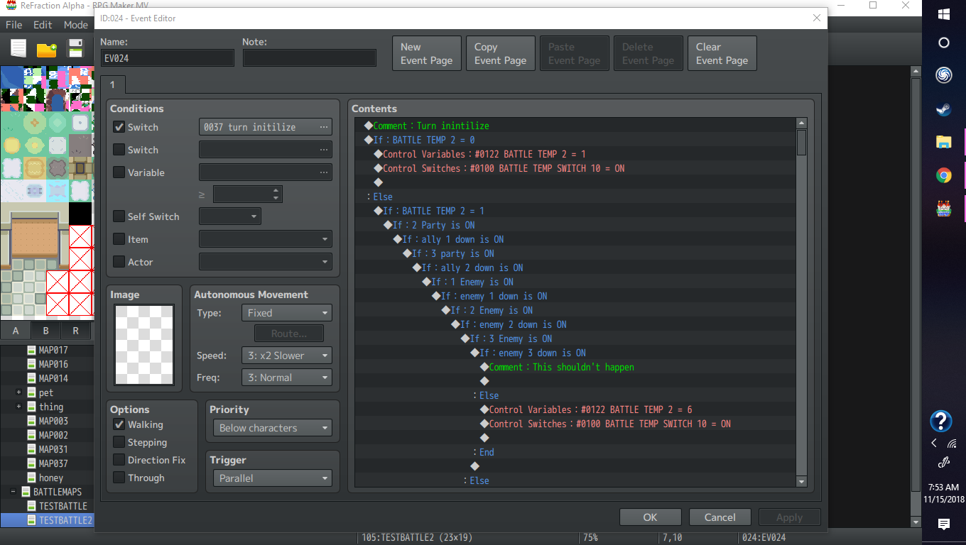
So I'm making my own battle system, there are two teams, yours and the enemies. there is one event that is responsible for setting which turn it is, and each turn has its own event. the even that checks which turn it is supposed to go is turned on by one switch. each turn event has their own unique switch so they know which one of them knows when they should go, however, they are told to go when a single switch is turned on. every turn the event that checks turns has to check who goes.
each party has three people max, if the person is down their turn is skipped.
If the player goes down the battle is lost, if all enemies are taken down the battle is won.
(i am planning on doing this in a map but I don't know if it would be better for it to be done in a plugin, either way, I would appreciate any help.)
each party has three people max, if the person is down their turn is skipped.
If the player goes down the battle is lost, if all enemies are taken down the battle is won.
(i am planning on doing this in a map but I don't know if it would be better for it to be done in a plugin, either way, I would appreciate any help.)


