- Joined
- Feb 28, 2018
- Messages
- 180
- Reaction score
- 54
- First Language
- English
- Primarily Uses
- RMMV
Can anyone help me out? I cannot figure out why I am getting this error:
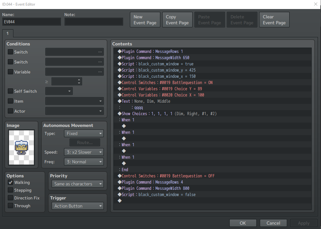
I had made an edit to the windows.js file in order to be able to move the choice box around but I cannot figure out why it is doing this. i can change the X position but i cannot change the Y position.
here is the error that i get when trying to set the Y position of the box (the X position works just fine for whatever reason)
I had made an edit to the windows.js file in order to be able to move the choice box around but I cannot figure out why it is doing this. i can change the X position but i cannot change the Y position.
here is the error that i get when trying to set the Y position of the box (the X position works just fine for whatever reason)

